権限グループを作成する
「権限管理」画面について解説します。この画面では、権限グループの追加や削除、 確認できる従業員情報の範囲の設定などが可能です。
契約モジュール
労務管理
権限
「権限設定」の権限を付与されたユーザーのみ操作可能です。
※初期設定の場合は「初期セットアップ」の権限が必要です。

-
画面左端のサイドメニューの[歯車アイコン]を押し[権限管理] を選択すると「権限管理」画面へ移動します。
-
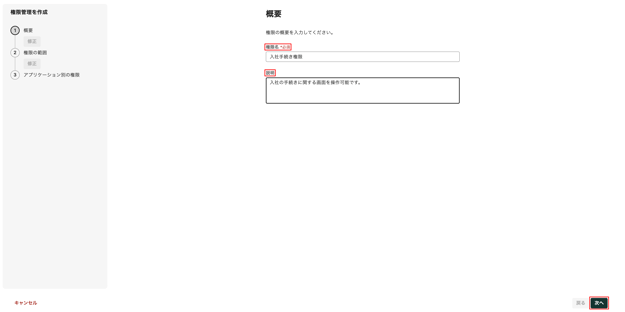
「権限管理」画面右上の[+権限を作成]を押し「概要」画面に移動します。

-
「権限名」と「説明」を入力後[次へ]を押し「権限の範囲」画面に移動します。

-
「従業員情報の範囲」下の選択肢から、権限保持者が編集または閲覧できる範囲を選択します。「カスタム」を選択した場合は

- 会社全体
- すべての従業員の情報が対象です。
- 本人のみ
- 自分自身の情報のみが対象です。
- 本人+自組織の就業者並びに所属組織配下の全ての就業者
- 自分自身と、自分が所属する組織とその配下の組織に所属する従業員の情報が対象です。
- カスタム
- [+ルールグループを追加]を押して「従業員情報の範囲」を設定します。設定方法は、「補足:「ルールグループ」の設定手順」をご参照ください。
- 会社全体
-
「アプリケーションの範囲」の設定として、「全てのアプリケーション」または「個別に選択」を選択し[次へ]を押すと「アプリケーション別の権限」画面に移動します。

-
権限対象者が操作可能な項目のチェックボックスにチェックを入れ[登録]を押します。

⚠️ 注意
- 契約しているモジュールに応じて、表示される権限項目が異なります。
- 「アプリケーション別の権限」画面では、操作させたい項目に合わせてチェックボックスを選択します。「権限の範囲」画面の「アプリケーションの範囲」で選択した選択肢における操作範囲は下記の通りです。
- 「全てのアプリケーション」にチェックを入れた場合
- 「手続き」「AIアシスタント」下の項目に全てチェックが入っている状態です。
- 「設定」下の「会社情報管理」「権限管理」「ユーザー管理」については、全てまたは操作させたいものだけをチェックできます。
- 「個別に選択」にチェックを入れた場合
- 「手続き」「AIアシスタント」「設定」下の項目において、必要なものだけを選択し、チェックできます。
- 「全てのアプリケーション」にチェックを入れた場合
-
「手続き」下の「入退社手続き」および「就業者情報変更(一括)」の権限は、「従業員情報の範囲」が「会社全体」に設定されている権限グループでのみ権限付与が可能です。部署単位など、対象範囲が限定されている権限グループでは、これらの権限を付与できません。
- 「設定」下の「その他設定」には、以下の操作が含まれます。
-
会社カレンダー
-
- 現在「従業員情報詳細」画面で表示される情報の閲覧・編集権限は以下のように設定されています。将来のリリースにて、個々の情報に設定されたセンシティブレベルに応じて「編集可」「閲覧可」「アクセス不可」の権限を設定する機能を実装予定です。
- 「管理者」権限が割り当てられている方
- 全従業員のすべての情報について、閲覧と編集が可能です。
-
「管理者」権限が割り当てられていない方
- 自身の情報については、一部(「支給・控除」「カスタム項目」)を除いて閲覧が可能です。
- 自分以外の従業員のすべての情報の閲覧ができません。
- 「管理者」権限が割り当てられている方
-
作成した権限が反映され、「権限管理」画面一覧に表示されます。
⚠️ 注意
- 登録が終了すると、設定した権限設定がただちに反映されます。
補足:「ルールグループ」の設定手順
- 「権限の範囲」画面で「カスタム」を選択し[+ルールグループを追加]を押すと「ルールグループを追加」画面に移動します。

- 「ルールグループを追加」画面で「属性を選択」の[下向き矢印]を押し、表示される選択肢から、権限保持者が編集または閲覧できる「従業員情報」の属性条件を設定します。
⚠️ 注意
-
権限保持者が編集または閲覧できる「従業員情報の範囲」の属性条件の選択肢は「ルールグループで指定できる主な条件」をご参照ください。
-
- 属性条件を選択後、「項目を選択」の[下向き矢印]を押し、表示される選択肢から編集または閲覧できる「従業員情報」の項目条件を設定します。
-
⚠️ 注意
-
権限保持者が編集または閲覧できる「従業員情報」の条件は複数追加が可能です。条件を追加する場合は[+ルールを追加]を押してください。
-
- 権限保持者が編集または閲覧できる「従業員情報」の条件設定完了後、画面右下の[追加]を押すと「権限の範囲」画面に戻ります。 なお、設定した条件を削除する場合は、条件の右端の[ゴミ箱アイコン]を押します。

-
「権限保持者を管理」画面で設定した条件が「従業員情報の範囲」の「カスタム」条件として、[+ルールグループを追加]下の欄に反映されていることを確認します。「従業員情報の範囲」を「カスタム」で設定した場合は、以下の操作項目から、設定した「ルールグループ」の条件によって抽出された従業員の確認や「ルールグループ」への従業員の追加・除外を行なうことができます。
-
リストを表示
-
[リストを表示]を押すと、設定した条件によって抽出された「従業員」リスト画面が表示されます。
-
-
以下の従業員を追加
-
「以下の従業員を追加」では、ルールグループの条件に含まれていない従業員を、個別に追加できます。「以下の従業員を追加」の検索フォームに従業員名を入力し、対象の従業員のチェックボックスにチェックを入れると、「以下の従業員を追加」に従業員の名前が表示されます。
-
-
以下の従業員を除外
-
「以下の従業員を除外」では、ルールグループに設定されている従業員を、個別に除外できます。「以下の従業員を削除」の検索フォームに従業員名を入力し、対象の従業員のチェックボックスからチェックを外すと、「以下の従業員を削除」に従業員の名前が表示されます。
-
⚠️ 注意
-
「以下の従業員を追加」「以下の従業員を削除」で操作した場合、画面右下の[保存]を押してください。
-
-
画面左端のサイドメニューの[歯車アイコン]から[権限管理]を選択し「権限管理」画面に移動します。
-
編集する「権限名」の行の右端の[…]を押し[権限を編集]を選択すると「概要」画面に移動します。

-
「権限グループを作成する」の手順3〜8を参照し、必要な項目を編集します。
-
画面左端のサイドメニューの[歯車アイコン]を押し[権限管理]を選択すると「権限管理」画面に移動します。
-
権限保持者を変更する「権限名」の行の右端の[権限保持者を管理]を押すと「権限保持者を管理」画面に移動します。

-
「権限保持者を管理」画面で、[+権限保持者を追加]を押します。

⚠️ 注意
-
「権限保持者を管理」画面に表示されている従業員のリストは、権限グループにすでに設定されている従業員です。
-
-
検索フォームに「権限保持者」として追加する従業員名を入力し、対象の従業員を選択します。

-
選択した従業員を確認し[追加]を押します。

-
対象の権限グループの「権限保持者」が更新され「権限管理」画面に戻ります。
-
画面左端のサイドメニューの[歯車アイコン]を押し[権限管理]を選択すると「権限管理」画面に移動します。
-
権限保持者を変更する「権限名」の行の右端の[権限保持者を管理]を押すと「権限保持者を管理」画面へ移動します。

-
「権限保持者」から外す従業員名の行の右端の[...]を押し [権限保持者から外す]を選択します。なお、検索フォームに従業員名を入力し、「権限保持者」から外す従業員を検索することもできます。

⚠️ 注意
-
「権限保持者を管理」画面に表示されている従業員のリストは、権限グループにすでに設定されている従業員です。
-
-
[権限保持者を外す]を押した従業員が権限グループから外れ、権限グループの人数が減少していることを確認し[保存]を押します。

-
対象の権限グループの「権限保持者」が更新され「権限管理」画面に戻ります。
注意
- 運用開始日が未設定の場合、権限グループ作成完了直後に、権限が有効になります。また「権限管理」一覧画面の「運用日」に「- -」と表示されます。
-
運用開始日を未来日に設定した場合、運用開始日に到達するまで、権限が有効になりません。
-
運用終了日を過去日に設定した場合、権限は即時で無効になります。
- 運用開始日と運用終了日を設定した場合、権限グループは、運用開始日から運用終了日までの期間のみ有効です。
-
画面左端のサイドメニューの[歯車アイコン]を押し[権限管理] 選択すると「権限管理」画面に移動します。
-
運用日を変更する「権限名」の行の右端の[…]を押し[運用日を編集]を選択すると「運用日を編集」画面に移動します。

-
入力欄の右端の[カレンダーアイコン]を押し、運用開始日と運用終了日を設定後、[保存]を押します。

-
運用日の設定が完了し「権限管理」画面に戻ります。
注意
-
削除した権限グループは元に戻せません。削除前に権限グループで操作可能な範囲を確認することをおすすめします。
-
プリセットされている「管理者」の権限グループは削除できません。
-
画面左端のサイドメニューの[歯車アイコン]を押し[権限管理]を選択すると「権限管理」画面に移動します。
-
削除する「権限名」の行の右端の[…]を押し[権限を削除]を選択すると「削除してもよろしいですか?」画面に移動します。

-
[削除]を押すと、権限グループが削除されます。
-
「権限管理」一覧画面に削除した「権限名」が表示されていないことを確認します。
※ 記事内の画像は、実際の製品と異なる場合があります。
※ 画像内に表示されているデータは、架空のものです。